購物須知
結帳櫃檯
手動下單
訂單查詢
站内搜索
軟體破解
下載目錄
問題反映
常見問題
加入最愛
xyz軟體王
xyz軟體王
xyz軟體王
您現在的位置:
網站首頁
>> 程式軟體光碟 >>
程式設計
>> 碟片詳情
資料庫開發、支援、轉換工具 英文正式版 ModelRight Professional v3.0.0.59-iNViSiBLE
碟片編號:
CB11583
碟片數量:
1片
銷售價格:
200
瀏覽次數:
14967
【
轉載TXT文檔
】
您可能感興趣
您可能也喜歡:
CB42836--Database Workbench Pro 6.8.4.864 資料庫開發軟體 英文破解版
CB42577--dbForge Studio for SQL Server Enterprise 2025.1.186 x64 企業級的資料庫管理軟體 英文破解版
CB42840--dbForge Studio for PostgreSQL Professional 2025.2.109 x64 (PostgreSQL資料庫管理和開發軟體) 英文破解版
CB42884--Valentina Studio Pro 16.3.0 x64 非常強大的資料庫管理軟體 英文破解版
CB42997--Full Convert Ultimate 25.12.1693 x64 強大的資料庫轉換軟體 英文破解版
碟片介紹
軟體簡介:
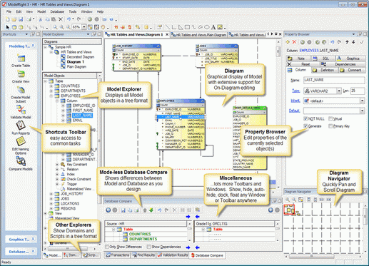
資料庫開發、支援、轉換工具 英文正式版 ModelRight Professional v3.0.0.59-iNViSiBLE
官方網址:http://www.modelright.com/
軟體簡介:ModelRight是一款資料庫開發、支援、轉換工具。
購物清單
※您必須購物滿500元
sitemap
xyz
xyz
xyz
xyz
xyz
xyz
xyz
xyz
xyz
xyz
xyz
xyz
xyz
xyz